QHR Product Ideas

The spirit of the QHR ideas portal is to collect ideas and feedback from our users for integrations, enhancements, and new features.

We want to hear from you, and encourage you to submit, comment, and vote!

Please note that this site is not regularly monitored, and that there may be a delay in response to your submissions.

QHR reserves the right to choose what is built into the application, and it is the intention of QHR to build the software to meet the needs of the marketplace.

User Resources:

For further support, please reach out to Accuro Client Services:

Interested in providing regular feedback on product ideas and designs that are team is exploring? Send an email with your Name, Email, Specialty and Province to uxresearch@qhrtech.com with the subject "Interested in participating in research".

Medical History and Prescriptions available as an attachment for faxing and generating letters

It would be helpful to have medical history bands and current prescriptions available to choose as an attachment in faxing, generating letters, and health mail. Currently I have an extra step to create a "form" pulling in history and meds then save it to the patient chart (creating clutter). It should be available to click and choose just like the chart notes, labs etc.

We are often sending chart copies via fax to other phys offices, and for insurance and med/legal purposes. Patients also request this information on occasion and we send their info to them via healthmail.

  • Melanie Wigston
  • Aug 5 2020
  • Gathering Your Feedback
  • Attach files
  • Admin
    Alison Cooney commented
    August 05, 2020 19:40

    Thanks for the clarification, Melanie. I have updated the status.

  • Melanie Wigston commented
    August 05, 2020 19:37

    Alison,

    I see you've marked it as "Already Exists" I am aware of the other ways to do this, but again, its duplicating information that is already in the chart and saving it as a clinical note or, in our case as a form. It clutters up the chart with duplicate info. It also adds an extra step in the process, instead of just faxing we now have to create a new note/form. It would be easier/make more sense just to have it available to check off to include it with a fax/generated letter. This feature does NOT exist.

    Melanie

  • Admin
    Alison Cooney commented
    August 05, 2020 16:49

    Hi Melanie,

    It is possible to insert this history directly into clinical notes/letters in a few different ways, and I have included some attachments to reference these areas:

    1. With a clinical note open in the EMR > Encounter Notes section, expand the medical history window at the bottom of the screen, then copy (CTRL+C) and paste (CTRL+V) the desired content into the letter body. (attachment: medhx_clinicalnote)

    2. There is a button with two pieces of paper on it in the EMR > Encounter Notes section called Copyable History, above the Medical History bands. Clicking this will open a new window with copyable plain text. This history can also be printed. (attachment: medhx_copyable)

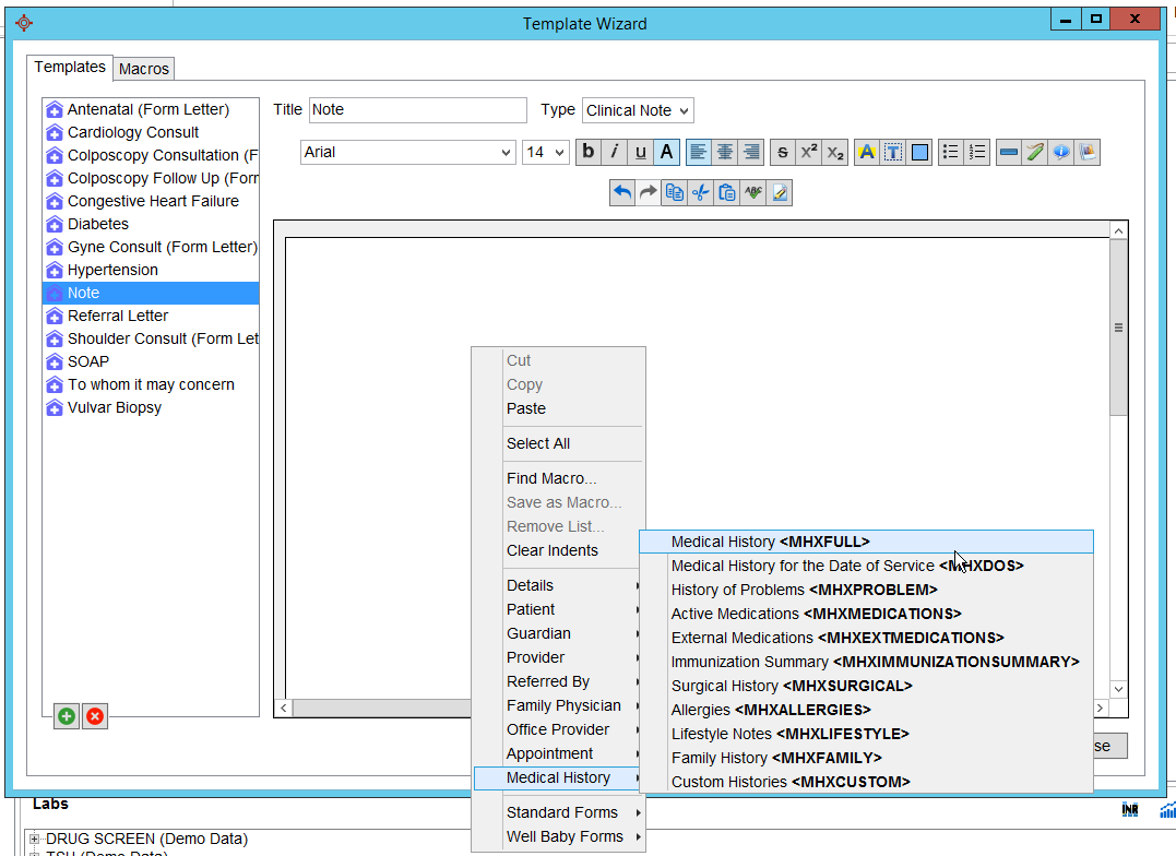
    3. In the Template Wizard (Accuro Menu > Search: Template Wizard), select or create a letter template, and either:

      1. Right-click in the body of your template, choose Medical History from the menu, and then select the desired Medical History to include (attachment: medhx_template1); this will create a "tag".

      2. Click on the icon with the blue speech bubble ("Query"), choose the Medical History tab, then specify your History Item and how you would like the details to display. (attachment: medhx_template2); this will also create a "tag".

      The tags that are subsequently inserted into the letter body will display the desired information whenever that note is loaded on any patient.

    4. In the Template Wizard (Accuro Menu > Search Template Wizard), select or create a Macro. As with the templates, right-click in the letter body, choose Medical History from the menu, and then select the desired Medical History to include. Give your macro a simple, easy name. This content can be inserted as desired in any template by either right-clicking and choosing Find Macro from the menu, OR by typing out your macro name and then doing CTRL+Enter, which will populate the information automatically. (attachment: medhx_macros)

    While macros can be used in Patient Messaging, medical history tags won't populate the same way they do in letter templates. If the information is in the body of a clinical note, however, that chart item can be sent as an attachment via patient messaging.
    Active and Historical Prescriptions are available as selections from the Healthmail attachments window. (attachment: medhx_healthmail)

    I hope that this helps. If you would like to review these workflows, or require further assistance, please contact the service desk at 1-866-729-8889; a Client Services Analyst would be happy to help you.

    Thank you!